知识问答

coze工作流,模型停运通知 怎么解决?

coze工作流,模型停运通知 怎么解决?

大家在使用coze 工作流时候,是不是经常碰到这种情况,模型停运通知:当前使用模型即将停运或已经停运,将无法正常使用,请…

知识问答 2025-12-03 176 评论(0)
剪映小助手是免费的吗,怎么下载?

剪映小助手是免费的吗,怎么下载?

很多同学问,剪映小助手是免费的嘛? 答:是的,是免费的。 剪映小助手是干什么用的? 答:你用工作流/智能体做出了短视频,…

知识问答 2025-11-29 384 评论(0)
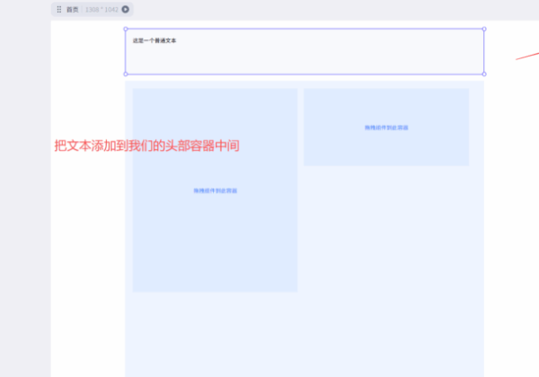
coze应用怎么搭建页面的标题?

coze应用怎么搭建页面的标题?

coze应用怎么搭建页面标题?只需要2步轻松搞定 1、在组件面板中,找到推荐组件 > 文本组件,然后将文本组件拖入…

知识问答 2025-11-28 114 评论(0)
剪映小助手出现下载失败怎么解决?

剪映小助手出现下载失败怎么解决?

大家在用工作流/智能体做视频时候,是不是经常会碰到这种情况。视频草稿生成成功了,用剪映小助手下载,会出现,部分下载失败的…

知识问答 2025-11-14 448 评论(0)
豆汉会员 怎么把工作流复制/导入到自己Coze空间?

豆汉会员 怎么把工作流复制/导入到自己Coze空间?

很多新人同学,不知道怎么把豆汉的工作流复制或者导入到自己的COZE空间呢?只需简单3 步就能实现。 1、打开www.do…

操作指南 2025-11-27 322 评论(0)
如何从别的空间复制工作流到自己的空间(手把手版)

如何从别的空间复制工作流到自己的空间(手把手版)

第七课、在coze里面如何从别的空间复制工作流到自己的空间 第一步、点击别人发给你空间的邀请链接,就会转到火山引擎登录界…

操作指南 2025-11-20 167 评论(0)
豆汉剪映小助手和剪映什么关系?

豆汉剪映小助手和剪映什么关系?

为什么必须要有剪映小助手? 豆汉剪映小助手主要是配合Coze扣子、dify等平台,把AI生成的视频草稿导入到剪映里面去。…

知识问答 2025-11-14 199 评论(0)
火山引擎登录后,账号不对/找不到Bot怎么办?

火山引擎登录后,账号不对/找不到Bot怎么办?

在火山页面登录时,请选择对应手机号登录;一个手机号下可能有多个扣子账号,可下拉切换  

知识问答 2025-10-31 141 评论(0)
提示“无法查看智能体”-进入工作空间、Agent、工作流编排页面时

提示“无法查看智能体”-进入工作空间、Agent、工作流编排页面时

问题原因:浏览器中开启了「WebRTC Control」、「uBlock Origin」等扩展程序导致资源加载异常。 解…

知识问答 2025-10-31 323 评论(0)